Skip to content

Carlos1397/banca

Repository files navigation

banca

Azure: AKS, ACR repository:service.banca

image

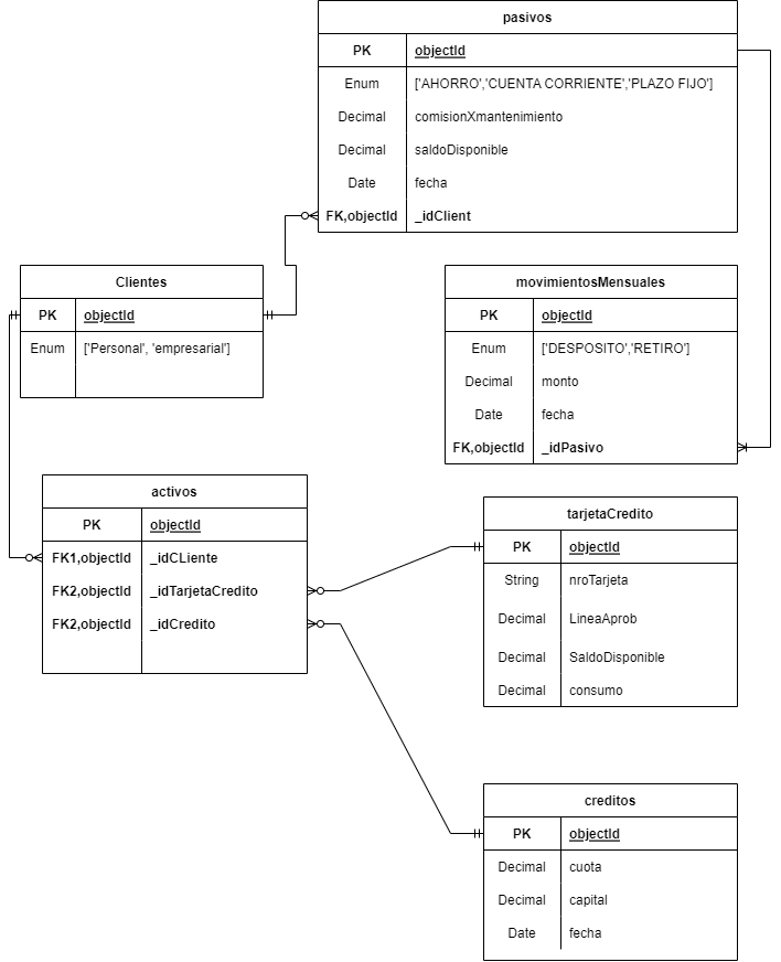
Bank Untitled Diagram drawio (1)

About

Bank

Resources

Stars

Watchers

Forks

Releases

No releases published

Packages

 
 
 

Contributors