You can also find all 100 answers here π Devinterview.io - Android
Android stands as the world's most pervasive mobile operating system, known for its open-source nature, solid design structure, and customizable user interface.
- Linux Kernel: Forms the base, offering core system services.
- Middle Layer: Comprises essential components like media services, security, and device management.
- Application Layer: Presents the UI and provides built-in applications. Custom apps can be added for specific devices or regions.
-
Open Source: Its source code is publically available, fostering community collaboration and adaptability.
-
Integrative Ecosystem: Seamlessly syncs Google services, wearables, and smart home devices.
-
Customizability: Allows device manufacturers to tailor the interface and functionality to meet specific users' needs.
-
Android Studio: An official IDE developed by Google, featuring a range of development tools and third-party plugins.
-
Resource Management Tools: Assist in optimizing images, translations, and other resources.
-
DDMS (Dalvik Debug Monitor Service): Helps with debugging and performance profiling.
-
iOS: Proprietary to Apple, offering a closed environment with limited customization but robust hardware-software integration.
-
Windows Mobile: Microsoft's offering, which is now largely unsupported and not a primary choice for new devices.
-
KaiOS: A lightweight OS optimized for non-touch feature phones.
-
Tizen: Primarily used in Samsung devices like smart TVs and wearables.
-
Blackberry OS: Once popular for its secure messaging, now mostly obsolete.
-
Fire OS: An Amazon-modified Android version for their Fire devices.
-
Lineage OS: A customized, community-driven fork of Android focused on privacy and security.
-
Sailfish OS: A gesture-driven, open-source OS developed by Finnish tech company Jolla, preferring apps based on Android.
-
Ubuntu Touch: Canonical's mobile version of the popular Linux distribution, emphasizing a consistent experience between mobile and desktop devices.
-
Palm OS: A now discontinued OS that was known for its innovative user interface.
-
Symbian OS: Dominant before the smartphone era and later replaced by other OSs.
Android has a powerful and versatile ecosystem, offering several languages for application development.
-
Java: Java is historically the primary language for Android development. It uses Java Development Kit (JDK) and has a well-established support base.
-
Kotlin: Developed by JetBrains, Kotlin is a modern and concise language that targets the Java Virtual Machine (JVM) and Android. It has become the preferred choice for many developers due to its streamlined syntax, strong type support, and seamless Java interoperability.
-
C/C++: Android NDK (Native Development Kit) enables developers to integrate C and C++ code into their applications. This is especially useful for CPU-intensive tasks like games, physics simulations, and more.
-
C#: Xamarin, a cross-platform technology, allows Android apps to be developed using C#. It leverages the Mono runtime and is owned by Microsoft.
-
Python: Python is not natively supported by Android, but tools like Kivy and BeeWare facilitate app development using Python.
-
HTML, CSS, JavaScript: Tools such as Cordova and PhoneGap let developers create Android apps using web technologies.
-
Dart: While primarily known for Flutter, Google's UI framework for natively compiled applications across mobile, web, and desktop, Dart is also supported for standard Android apps.
-
Go (Golang): Though not as commonly used for Android app development, Go is supported, thanks to projects like gomobile. Google's Fuchsia operating system also features widespread use of Go.
-
Rust: With Rust gaining popularity across software development, including mobile, it's conceivable to build Android apps using Rust.
-
Lua: Though not as common for app development, with Lua, it's possible to build Android apps using a variety of third-party libraries and engines that have been ported to Android.
The Minsky project aims to advance the concept of a multi-lingual platform where Android applications can be developed using various languages, compiled using the Minsky compiler, and executed on the Minsky virtual machine. This enables a broader spectrum of languages to be used for Android development, while maintaining flexibility and the performance that developers expect.
Android applications follow a layered architectural pattern, commonly referred to as MVC (Model-View-Controller) or its variations like MVP (Model-View-Presenter) and MVVM (Model-View-ViewModel).
-
Model: Represents data, business logic, and rules. It is independent of the UI. Examples include database operations, API communication, and data processing.
-
View: The user interface. It is responsible for displaying data to the user and capturing user input. In Android, examples include Activities, Fragments, and layouts.
-
Controller/Presenter: Acts as an interface between the Model and the View, controlling the flow of data and the user experience. In the traditional MVC pattern, this is a part of the system that binds the model and the view together.
- Separation of Concerns: Different responsibilities are divided among the three components.
- Reusability: Both the Model and the Presenter can be reused with different Views.
- Complexity: Managing bidirectional communication can be complex, prone to errors, and can create spaghetti-like code.
- Tight Coupling: The Model and View can be closely bound, leading to issues in maintenance and testing.
-
MVP: Presenter is responsible for logic and managing UI actions. It directly interacts with View and Model, but they don't directly interact with each other. MVP removes direct Model-View dependencies, which makes testing easier.
-
MVVM: Introduces a ViewModel, which also sits between the View and the Model. The ViewModel can observe changes in the Model and update the View. It uses data binding to automate much of this back-and-forth. The View and ViewModel are loosely coupled and can be individually tested.
Android Operating System is responsible for managing the life cycle for the application components such as activities, services, broadcast receivers and content providers.
- onCreate: Activity is created.
- onStart: Activity is visible to the user but not in the foreground.
- onResume: Activity is in the foreground, user can interact with it.
- onPause: Another activity is taking focus. This activity is still visible.
- onStop: Activity is no longer visible to the user.
- onRestart: Activity is being restarted after being stopped.
- onDestroy: Activity is being destroyed either by the system or through a user action.
- onCreate: Service is created.
- onStartCommand: Service is started using the startService method.
- onBind: Service is bound to a component using the bindService method.
- onUnbind: Represents the state when the service is unbound using bindService.
- onDestroy: Service is destroyed.
A broadcast receiver does not have a UI and is not set up with the application's life cycle. It is activated when a specific system-wide event is broadcast.
- onCreate: This method initializes the content provider.
- insert: Inserts data.
- query: Retrieves data.
- update: Updates data.
- delete: Deletes data.
- getType: Returns the data type.
- shutdown: Cleans up the provider before termination by the system. Usually, not used in Android.
Android applications, much like modern web applications, often use Event-Driven Communication. In this model, components are more decoupled, and they communicate through events rather than direct method calls.
- Observer Pattern: One of the most popular event-driven communication methods. Here, a 'Publisher' (for instance, the ViewModel) sends out notifications to 'Subscribers' (like UI components) whenever the data changes. This is facilitated in Android using LiveData and RxJava.
- Event Bus: This mechanism employs a central hub through which different components exchange events.
To simplify adoption and tackle the modular nature of Android apps, Google has introduced several architecture-related libraries and tools, notably in the form of Android Jetpack. These advancements help in streamlining app development, maintaining best practices, and providing a standardized set of components.
- ViewModel: Designed for MVVM architecture, it helps manage UI-related data across configuration changes.
- LiveData: A data observer component that's lifecycle-aware, making it an excellent fit for activities and fragments.
- Data Binding Library: Binds UI components in the layouts to the data sources by using declarative layouts.
- Paging Library: Efficiently loads data within a RecyclerView, handling large datasets.
- Room: A library for building local databases using SQLite, making it more streamlined and reducing boilerplate code.
The Android application lifecycle defines how an app behaves throughout its different states. Understanding this lifecycle is pivotal for efficient app development and resource management.
In various states of the Android app, you can invoke corresponding methods to execute tasks, such as pausing audio when the app goes into the background.
-
Active (Running): The app is in focus and the foreground. This is where users typically engage with the app.
-
Visible: The app is not in focus but is partially visible, like when a dialog is in the foreground.
-
Background: The app is not visible to the user. It might be partially or fully running, awaiting a return to the foreground.
-
Terminated: The app has been closed completely and is no longer running.
The app transitions through states in response to various triggers like user actions, system events, or explicit app logic.
- User Action: Such as clicking on the app's icon or using the back button.
- System Events: Like incoming calls, or running low on memory, which might prompt the system to terminate background apps to free up resources.
- App Logic: The app itself can trigger state changes, such as when switching between activities or in response to specific tasks.
Here is the Java code:
public class MyActivity extends Activity {
@Override
protected void onCreate(Bundle savedInstanceState) {
super.onCreate(savedInstanceState);
setContentView(R.layout.activity_main);
}
@Override
protected void onStart() {
super.onStart();
// The app is just starting, not yet visible to the user.
}
@Override
protected void onResume() {
super.onResume();
// The app will move to the foreground and become interactive.
}
@Override
protected void onPause() {
super.onPause();
// The app is partially visible, such as during in-app navigation or when a dialog appears.
// This is a good place to pause or release resources that aren't needed when the app is in the background.
}
@Override
protected void onStop() {
super.onStop();
// The app is no longer visible. This could be due to the user navigating to a different app or the app going to the background.
// You can use this method to pause or release any resources that the app does not need while it is not visible.
}
@Override
protected void onRestart() {
super.onRestart();
// The app is restarting, often from the stopped state. This method may not be called frequently.
}
@Override
protected void onDestroy() {
super.onDestroy();
// The app is being terminated or destroyed. This will be called when the app is shutting down, such as when the user swipes the app from the recent apps list.
}
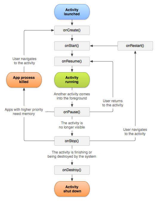
}An Activity in the Android world represents a single, focused task. Activities are like pages in a book, through which the user navigates to carry out specific actions.
To manage state changes and interactions, Android utilizes the Activity Lifecycle, reflecting different states an activity can be in.
-
Not Started:
- onCreate(): The activity is being created. Here, you set up initial resources.
- onStart(): The activity is about to become visible to the user.
- onResume(): The activity is visible and ready to interact.
-
Running:
- onPause(): The activity is partially obscured, e.g., by a dialog. It remains in memory.
- onResume(): The activity resumes from the paused state.
- onStop(): The activity is no longer visible to the user, but remains in memory. It's often triggered when another activity is started.
-
Stopped:
- onStop(): The activity is no longer visible.
- onRestart(): The activity is being restarted, e.g., after being stopped.
- onStart(): Here, the activity is ready to become visible again.
-
Destroyed: The activity is being destroyed, and its resources are freed.
- onDestroy(): Final clean-up before the activity is removed.
Here is the Java code:
public class MainActivity extends Activity {
// Called when the activity is first created.
@Override
public void onCreate(Bundle savedInstanceState) {
super.onCreate(savedInstanceState);
// Initialize activity components here
}
// Called when the activity is becoming visible to the user.
@Override
public void onStart() {
super.onStart();
// Prepare to start interacting with the user
}
// Called when the user starts interacting with the activity.
@Override
public void onResume() {
super.onResume();
// Resume any paused tasks
}
// Called when the activity is no longer in the foreground, e.g., when a dialog is displayed.
@Override
public void onPause() {
super.onPause();
// Store state to prepare for the activity being hidden.
}
// Called when the activity is no longer visible to the user, e.g., if another activity is triggered or destroyed.
@Override
public void onStop() {
super.onStop();
// Allows you to stop any tasks that could be consuming resources.
}
// Called after the activity has been stopped, before it is started again.
@Override
public void onRestart() {
super.onRestart();
// Prepare the activity to be re-started and visible to the user.
}
// Called after onPause(), for the activity to resume running.
@Override
public void onResume() {
super.onResume();
// Resume any tasks that were paused in onPause().
}
// Called just before the activity is destroyed.
@Override
public void onDestroy() {
super.onDestroy();
// This will give you a chance to do any final cleanup.
}
}An Intent in the context of Android is a messaging object that often gets described as the glue between different components in an application.
- Starting Activities: Intents can launch activities and pass data between them.
- Sending Broadcasts: They help with sending system-wide announcements or custom broadcasts within an app.
- Starting/Binding to Services: They are key to initiating services, both bound and unbound, for background processing.
- Inter-App Communication: Intent actions are instrumental in triggering operations in other apps, like sharing text or initiating a new activity in another app.
- Launching Implicit Activities: Intents without a defined component can kick off activities that best match their descriptions.
- Explicit Intents: These are used for launching predefined app components within the same app. They are direct, specifying the component to be called.
- Implicit Intents: These are used when there is not a specific target component in the app, but rather, a desired action to be performed. The system then identifies the right component.
The principal components of an intent are its "action" and "data".
- Action Package: Specifies the action or behavior to be performed. For instance,
ACTION_VIEWto start activity that displays data, orACTION_SENDto share data. - Data Package: Describes the data that is to be acted upon, such as the location of a contact or a website URL.
Here is the Java code:
// Setting up an explicit intent to start a new activity
Intent intent = new Intent(this, NewActivity.class);
startActivity(intent);// Setting up an implicit intent to view a web page
Uri webpage = Uri.parse("https://www.example.com");
Intent intent = new Intent(Intent.ACTION_VIEW, webpage);
if (intent.resolveActivity(getPackageManager()) != null) {
startActivity(intent);
}Services in Android are components that allow tasks to run in the background, independent of a user interface.
- Foreground Services: Visible to users, often utilized for ongoing tasks such as music playback.
- Background Services: Remain in the background, executing tasks without direct user interaction.
- Bound Services: Connect to other components and share data between them.
- Persistent: Designed to continue operations even when the app is not in the foreground or is terminated.
- Adaptive: Adapts its behavior and performance depending on the device's state.
- Flexible Timings: Offers both long-running and short-lived task capabilities.
- Task Stacking: Can manage multiple successive tasks in a Queue like structure.
- Threading: Use background threads or async tasks within services to prevent UI threads from being blocked.
- Resource Management: Properly handle shared resources, especially memory, when running in the background.
- Exit Strategies: Tear down a service when it's no longer necessary to conserve system resources and enhance user experience.
Here is the Java code:
public class MyService extends Service {
private static final String TAG = "MyService";
@Override
public int onStartCommand(Intent intent, int flags, int startId) {
Log.i(TAG, "Service started");
return START_STICKY;
}
@Override
public void onDestroy() {
super.onDestroy();
Log.i(TAG, "Service destroyed");
}
@Nullable
@Override
public IBinder onBind(Intent intent) {
return null;
}
}- Battery Drain: If not managed correctly, services can consume excessive power.
- Memory Management: Inefficient services can lead to memory leaks.
- Overuse: Running services when not required can deteriorate device performance.
A Broadcast Receiver in the Android operating system is an essential part of the event-driven model. It serves as the endpoint for broadcast events initiated either by the system or by the app itself.
-
Filter-Based Event Handling: Receivers are defined with Intent Filters that specify the categories of broadcasts they should respond to. This allows for efficient event-routing.
-
Async Capability: Receivers can process events asynchronously.
-
Wakefulness Management: Receivers can initiate device wakefulness, ensuring the device remains active while they complete their tasks.
Broadcasts can be initiated using various mechanisms:
- Explicit: Targeting a specific app component.
- Implicit: Relying on filters for routing.
- Ordering: Priority-based ordering of receivers.
-
System Events Handling: For instance, a messaging app could register a listener to act on incoming SMS or push notifications.
-
Inter-Component Communication: One component of an app might launch another, indicating the kind of action or data expected.
-
System-Level Broad Events: Monitor changes in system status or environment (e.g., device boot or network connectivity).
-
App Install or Uninstall Observers: Track app additions or removals from the device.
-
Incoming Calls and Custom SMS Processing: You can create apps that can take automated action on incoming calls and messages, useful for call-blocking or SMS-filtering applications.
Broadcast Receivers are typically registered using either the AndroidManifest.xml or the Context (programmatically).
Registering in AndroidManifest.xml ensures that the receiver is always active, even if the app isn't.
When not using the manifest, activation is explicitly managed within a running context. This approach is useful for certain scenarios where you don't need the receiver to be constantly active.
In such cases, it's essential to unregister dynamic receivers to prevent resource leaks. This is typically done in scenarios involving foreground/background application lifecycles.
Upon detecting an intent meant for the receiver, the onReceive method is invoked. This method accepts the context and intent and is where the processing logic is defined.
Broadcasting is managed via permissions and Intent validation to address security concerns and ensure that only authorized components can receive and process certain types of broadcasts.
Broadcasting actions that everyone can receive and process, or targeting receivers by their package name, might pose security risks by exposing private data or unintentionally triggering unintended actions.
Content Providers serve as a standard interface for data access across Android applications. Their primary role is to manage structured data storage, abstracting away details such as file formats and storage location. This makes them invaluable for data sharing and data security control across apps.
- Content identifies:
content://com.example.provider/table/column/row_id
- Primary storage unit.
- Indices available for efficient data retrieval.
- Retrieves and navigates data.
- Allows updates through the data.
- Data Centralization: When multiple apps need to access or modify persistent data.
- Data Abstraction: Allows developers to work with data via a high-level API instead of understanding underlying data storage.
- Data Encapsulation: Crucial for ensuring data privacy and security, especially sensitive data.
content://com.android.contacts/data/- Identifies the main data table belonging to the application.
- Structured Data like contact information, including columns like name, phone number, email, address, and relationship.
Here is the Java Android code:
Uri contactData = ContactsContract.Data.CONTENT_URI;
Cursor cursor = getContentResolver().query(contactData, null, null, null, null);
if (cursor != null && cursor.moveToFirst()) {
do {
String name = cursor.getString(cursor.getColumnIndex(ContactsContract.Data.DISPLAY_NAME));
// Read other contact details accordingly
} while (cursor.moveToNext());
}
if (cursor != null) {
cursor.close();
}- UID-Based Access: You should use Android's user-based permission system to control the data access between multiple apps and the provider app.
- Scoped Access: Content Providers allow for granular data access control by defining permissions within a manifest file for external apps.
The AndroidManifest.xml file, one of the most vital components of an Android app, is located in the root directory of the Android project.
In Android, View objects are the basic building blocks for User Interface components. Views are designed to display data or respond to user input.
The View objects are organized in a hierarchical tree structure called the View Hierarchy and operate within the context of the Activity Lifecycle.
The View hierarchy is a tree of View objects laid out in a parent-child relationship. The top-level View in the tree is the root view, typically a ViewGroup.
Each view group in the tree can contain multiple children, which can be of any View type, including other view groups.
The View system works closely with the Activity Lifecycle. An Activity moves through several states such as Created, Started, Resumed, Paused, Stopped, and Destroyed.
The View system coordinates with the Activity Lifecycle to manage and display individual views or a set of views at the right time.
-
Created: Views and Layouts are inflated.
-
Started: The UI becomes visible to the user.
-
Resumed: The user can interact with the UI.
-
Paused: The UI is partially obscured. It may occur during tasks like a pop-up opening, making a phone call, or switching to another application.
-
Stopped: The UI is no longer visible to the user. Views might be removed or hidden still.
-
Destroyed: The Activity and its Views are cleaned up.
During these lifecycle changes, Views are dynamically added, removed, or hidden/manipulated based on the application's requirements.
Event propagation in Android follows a top-down, or "bubbling", approach. When an event, like a tap or swipe, occurs, the system dispatches it to the root view, and the event bubbles up to the parent views unless it's consumed.
- onTouchEvent: Defines the touch behavior.
- onInterceptTouchEvent: If a ViewGroup view intercepts the touch event. This method doesn't exist in simple non-container views.
- dispatchTouchEvent: Handles the event.
Whenever a view requires to be visually updated, it goes through an invalidation and redrawing process. This is typically triggered by either programmatic changes or user interactions, such as text input or button presses.
- Explicit Invalidation: Call the
invalidate()method on a specific View. - Automatic Invalidation: Certain changes, like updating a view's properties, automatically trigger invalidation.
After invalidation, the system then calls the onDraw() method where the actual drawing commands are executed to update the view.
The entire View Hierarchy doesn't necessarily redraw on each invalidation. Instead, the system uses an optimized approach to only redraw views that need updating. This minimizes resource usage and improves performance.
-
File: Represents raw or structured data. Can be serialized and stored in Internal Storage, External Storage, or cloud services.
-
Class: A code blueprint that can contain data, functions, and their interaction. Several classes can be organized within a file.
-
Activity: A user interface (UI) screen that guides user interactions. Usually corresponds to a visible app screen.
-
Descriptor: An identifier of a file in the virtual file system.
-
Examples: Java often uses descriptors like
FileInputStreamandFileOutputStream.
-
Memory Management: Encompasses complex allocation and deallocation patterns and potential issues like memory leaks in lower-level languages. However, Java and Kotlin, the primary languages for Android development, abstract most of these concerns, relying on automated garbage collection.
-
File Organization: A well-organized file structure ensures easy maintenance and reusability. This doesn't directly impact how the app behaves at runtime but is essential for code maintainability.
-
Visual Representation: Each active activity typically corresponds to a visible UI screen.
-
User Interaction: Activities manage user input and direct the app's behavior in response.
-
Lifecycle Management: Activities have distinct states, and developers can implement code to manage state changes through the activity lifecycle.
The Dalvik Virtual Machine (DVM) was a critical element of the Android operating system for versions prior to 5.0, after which it was replaced by the Android Runtime (ART).
The older DVM and the newer ART were both designed to execute code on Android devices, but with distinct differences. DVM relied on just-in-time (JIT) compilation, whereas ART used ahead-of-time (AOT) compilation.
ART's AOT compilation led to superior performance and less in-app lag. This was achieved by converting DEX files (Dalvik Executables) into native code during the installation process. In contrast, DVM performed JIT compilation whenever an app was launched.
ART maintained backward compatibility with existing DEX files, making it a seamless transition from DVM. It allowed for dynamic compilation and allowed apps to be debugged using debuggers like GDB post migration from DVM to ART.
- Dalvik Virtual Machine (DVM): Introduced in Android 2.2, Froyo, and replaced by ART in Android 5.0, Lollipop. Its core mechanism was JIT compilation, which dynamically translated DEX bytecode into native code during app execution.
- Android Runtime (ART): Deployed beginning with Android 4.4, KitKat, ART became the primary runtime in Android 5.0 and above. It employed AOT compilation, processing DEX files into native code during app installation, leading to performance and power efficiency advantages.
Here is a Java code example:
public class HelloDex {
public static void main(String[] args) {
System.out.println("Hello, DEX!");
}
}When you compile this code, you get a HelloDex.class file.
Then, convert this class file to DEX:
dx --dex --output=HelloDex.dex HelloDex.classA DEX file, HelloDex.dex, is created and can be deployed and run on a DVM.
APK (Android Package Kit) can be likened to a zip or JAR file. It serves as the final packaging format that contains everything an Android app needs to run, such as code, resources, assets, and Manifest, and enables installation on Android devices.
- Manifest: Provides important details about the app, such as permissions it requires and libraries it uses.
- Resources: Embedded resources (like images, text, and XML layouts) needed for the app's UI/UX.
- Code: Compiled Java or Kotlin classes or both. These classes depict the app's logic and behavior.
- Libraries: External libraries or modules the app uses.
- Assets: Files like video or audio that the app uses at runtime.
The APK Tool is akin to a Swiss Army knife for APK manipulation. It can reverse-engineer APKs back to their code and resources, and then recompile them. It's especially handy for debugging, making modifications, or understanding how an app is designed and what it does.
Modern APKs are usually installed through the Google Play Store or a third-party app store. However, you can also sideload APKs using a file manager or the command line.
When an APK is installed, its contents are unpacked into a directory on the user's device. This directory becomes home to your app's code, resources, and other components.
Here is the XML code:
<manifest xmlns:android="http://schemas.android.com/apk/res/android"
package="com.example.myapp"
android:versionCode="1"
android:versionName="1.0" >
<!-- Other details -->
<uses-permission android:name="android.permission.ACCESS_NETWORK_STATE" />
<application>
<activity android:name=".MainActivity">
<intent-filter>
<action android:name="android.intent.action.MAIN" />
<category android:name="android.intent.category.LAUNCHER" />
</intent-filter>
</activity>
</application>
</manifest>Memory management in Android is a crucial aspect, and the system employs several mechanisms to ensure efficient use of resources.
App developers, too, have tools at their disposal to optimize memory usage.
Android memory management consists of the following levels:
- System Memory: Distributed among active applications, with auto-suspension of less active apps.
- App Memory: Memory allocated to an application. If an app consumes more than its allocation, it could crash.
- Process Memory: Space for processes such as
Dalvik VMorART.
Each Android component has a specific role in memory management:
- Activities: The OS governs activities, typically destroying those not in focus to reclaim memory.
- Services: Foreground services have high memory priority, while background services can be killed to free up memory.
- Broadcast Receivers: These components operate briefly and are thus memory efficient.
- Content Providers: Efficient data sharing is a key characteristic of content providers, leading to efficient memory utilization.
- App Widgets: These UI components operate in the home screen app's process, using limited memory.
App developers can use the following tools to manage memory effectively:
- Allocation Trackers: These tools help you inspect object allocation and spot memory consumption patterns.
- LeakCanary: Specifically designed to identify memory leaks in your app. It notifies you if an activity or fragment is leaking.
- StrictMode: Allows you to detect specific issues such as network operations and disk reads/writes on the main thread.
- Performance Monitors: Integrated IDEs have built-in memory and performance monitoring tools.
- Memory Profiler: Part of Android Studio, this tool enables you to gauge real-time memory usage and detect memory leaks.
-
App Component Optimization: Initiate components such as activities or services only when needed, and ensure timely cessation.
-
Resource Recycling: Thoroughly recycle resources like bitmaps, cursors, and common data patterns to release memory.
-
Use of Image Loading Libraries: Third-party libraries like Glide and Picasso are optimized for efficient image loading and cache management.
-
Lazy Initialization: Avoid premature instance creation and adopt lazy initialization when beneficial.
-
Data Persistence and Caching: Persist essential data or utilize caches to decrease runtime data requirements.
-
Performance Audits: Periodically evaluate app performance using tools like Android Vitals in the Play Console.
Here is the Kotlin Code:
// Initialize a SparseArray
val sparseArray = SparseArray<String>()
// Add key-value pairs
sparseArray.put(1, "One")
sparseArray.put(4, "Four")
// Retrieve a value using a key
val value = sparseArray.get(1)Explore all 100 answers here π Devinterview.io - Android

