The project was created as part of the Database course at the Poznan University of Technology.
Main goal of the project was to create the app which returns to the user list of ingredients (based on EAN code - scanned or typed by the user) that the product has.
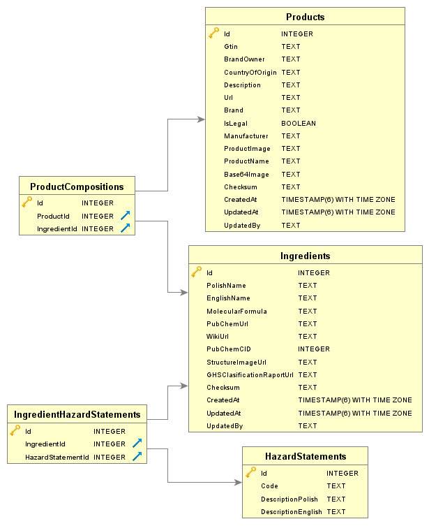
Application creates separate requests for every ingredient to external database getting info like harmfulness, molecular formulas or chemical particle visualization.
The source of these information is PubChem.
All of ingredients are processed with requests to the translate API to unify the language of results.
User can use the application using web or android application.
Access to the product database was granted by GS1 Polska - Produkty w sieci.
- Scanning EAN-8 and EAN-13 barcodes
- Displaying hints when typing product name
- Displaying information about existing product
- User has the possibility to edit the product or to add the new one if database doesn’t contains it
- User has access to information if any of the ingredients are harmful
Repository: https://github.com/Toxic-Ingredients-Total-Scanner/Toxic-Ingredients-Total-Scanner
Issue tracker: https://github.com/Toxic-Ingredients-Total-Scanner/Toxic-Ingredients-Total-Scanner/issues
MIT
- Michał Ratajczak
- Konrad Tarnacki
- Kacper Wleklak
- Mateusz Galan
- Norbert Pałuczyński


