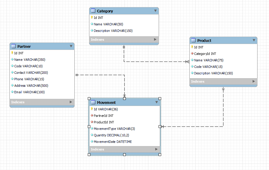
This project implements a backend which can manage a simple Inventory of products in a warehouse, with categories, products, partners (suppliers and customers) and movements.
- Visual Studio Code
- Docker and Docker Compose
- Python 3.13
- FastAPI / Flask
- Uvicorn
- Restful APIs
- Swagger for API documentation
- SQL Alchemy
- Dependency Injector
- DebugPy
- Alembic
- Clean architecture
- Clean code
- Dependency injection
- Serializing and deserializing objects
- Asynchronous tasks
- JSON and dynamic objects
- Lambda expressions
- Handling exceptions
- Integer and GUID identifiers
- Install Visual Studio Code in your computer.
- Install Docker Desktop in your computer.
- Clone this repository using git clone.
- Run docker compose file:
docker compose up -d --build --force-recreate - Go to terminal of this container "warehouse_inventory_api", for example using this command for this ID 2db86c41f0f7:
docker exec -it 2db86c41f0f7 sh - In the the terminal of "warehouse_inventory_api" run migrations using Alembic. To get all available Alembic commands run
python main_db_migrations.py help, and to understand them, go to Alembic Documentation. - To run the last migration:
python main_db_migrations.py upgrade head - Make sure the tables were created using PgAdmin. Password: 711703
- To run microservice with FastAPI:
python -m debugpy --listen 0.0.0.0:5678 main_fastapi.py - To run microservice with Flask:
python -m debugpy --listen 0.0.0.0:5678 main_flask.py - Install extensions for VS Code: "Mono Kai Pro", "Python Indent", "Python Envinronments", "Pylance", "Python", "Python Debugger" and "Dev Containers".
- Open VS Code with a remote connection to Docker, attaching container "warehouse_inventory_api".
- After running microservice (FastAPI or Flask), to start debugging mode, in VS Code press F5 and set breakpoints in the code.
- Go to http://127.0.0.1:8000/docs to verify that the microservice is running. You can use endpoints with the client of your preference.
Sergio Zambrano 👤
- GitHub: @sergiomauz
- X: @sergiomauz
- Linkedin: Sergio Zambrano
Contributions, issues and feature requests are welcome!. Feel free to check the issues page.
- Give a ⭐️ if you like this project.
- If you found this project helpful and would like to buy me a coffee, you can do so using Paypal:
This project is MIT licensed.


